SAP IDoc 发送
Version 25.3.9418
Version 25.3.9418
SAP IDoc 发送
端口配置
将 IDoc 文件发送到 SAP 时,可以使用以下设置。
控制记录信息选项
本节允许在将 IDoc 文件发送到 SAP 之前覆盖 IDoc 文件的头部控制信息。这在从一个 SAP 系统接收 IDoc 文件并将其发送到另一个 SAP 系统时非常有用:在这种情况下,应该在不更改 IDoc 文件数据的情况下更改控制记录。有关详细信息,请参阅将 IDoc 发送到 SAP。
要覆盖 IDoc 文件的控制头,请选中 覆盖,然后对以下选项进行更改。
- SAP 版本 (DOCREL) IDOC 的 SAP 版本。
- 测试标志 (TEST) 指示 IDoc 是否应处于测试模式的标志。
- 发送方端口 (SNDPOR) 发送方端口(SAP 系统或外部子系统)。
- 发送方合作伙伴编号 (SNDPRN) 发送方的合作伙伴编号。
- 发送方合作伙伴类型 (SNDPRT) 发送方的合作伙伴类型。
- 发送方合作伙伴功能 (SNDPFC) 发送方的合作伙伴功能。
- 发送方地址 (SNDSAD) 发送方的地址。
- 逻辑地址 (SNDLAD) 发送方的逻辑地址。
- 接收方端口 (RCVPOR) 接收方端口。
- 接收方伙伴编号 (RCVPRN) 接收方伙伴编号。
- 接收方伙伴类型 (RCFPRT) 接收方伙伴类型。
- 接收方伙伴功能 (RCVPFC) 接收方伙伴功能。
- 接收方地址 (RVCSAD) 接收方地址。
- 接收方逻辑地址 (RCVLAD) 接收方逻辑地址。
- 使用系统日期/时间 是否在控制记录信息中包含系统日期/时间。
高级设置
不包含在之前类别中的设置。
- 延迟处理 放置在输入文件夹中的文件的处理延迟的时间量(以秒为单位)。 这是一个遗留设置。 最佳实践是使用 File 端口 来管理本地文件系统,而不是此设置。
- 刷新模板 启用后,端口会在发生解析错误时尝试更新其用于解析的模板。 通过联系 SAP 系统并查询适当的模板来更新模板。
- 本地文件名格式 用于为端口输出的消息分配文件名的方案。 可以在文件名中动态使用宏来包含标识符和时间戳等信息。 有关详细信息,请参阅宏。
- 上传模板 使用此功能上传模板并将其安装在端口的架构文件夹中。如果模板已存在,系统会询问是否要覆盖它。
消息
消息设置 确定端口如何搜索消息并在处理后管理它们。 可以将消息保存到你的 已发送 文件夹,或者可以根据 已发送 文件夹方案将它们保存,如下所述。
- 保存至 Sent 文件夹 选中此选项可将端口处理的文件复制到端口的已发送文件夹中。
- 已发送文件夹方案 端口根据选定的时间间隔对已发送文件夹中的文件进行分组。例如,选项每周(Weekly)指示端口每周创建一个新的子文件夹,并将本周发送的所有文件存储在该文件夹中。空白设置告诉端口将所有文件直接保存在“Sent”文件夹中。对于处理许多事务的端口,使用子文件夹可以帮助保持文件有序并提高性能。
日志
控制日志创建和存储的设置。
- 日志级别 端口生成的日志的详细程度。 当端口请求支持时,请将其设置为 调试。
- 日志子文件夹方案 指端口根据选定的时间间隔对日志文件夹中的文件进行分组。 例如,Weekly 选项表示端口每周创建一个新子文件夹并将该周的所有日志存储在该文件夹中。 空白设置告诉端口将所有日志直接保存在 Logs 文件夹中。 对于处理大量事务的端口,使用子文件夹有助于保持日志井井有条并提高性能。
- 保留消息副本 选中此项可使已处理文件的日志条目包含文件本身的副本。 如果禁用此功能,端口可能无法从 输入 或 输出 选项卡下载文件的副本。
特殊设置
特殊设置 适用于特定用例。
- 其他设置 允许在以分号分隔的列表中配置隐藏的端口设置,例如
setting1=value1;setting2=value2。 正常的端口用例和功能不需要使用这些设置。
向 SAP 发送 IDocs
一旦配置了 IDoc Connector 连接到 SAP 系统,就可以开始向 SAP 发送 IDoc 文件。IDoc Connector 可以发送原始 IDoc 或 XML IDoc 格式的文件。
可以将端口配置为自动将控制记录信息插入到发送到 SAP 的 IDoc 中:DOCREL、SNDPOR、SNDPRT 等。 这使得处理传出 IDoc 到已配置系统变得更加容易。 在 设置 选项卡的 控制记录信息选项 部分中配置这些设置。
在将 IDoc 发送到 SAP 系统之前,请确保已在 SAP 中正确配置合作伙伴配置文件。 如果 SAP 中没有合作伙伴配置文件与发送的 IDoc 中的控制记录信息相匹配,则 SAP 系统将不会处理数据。 有关设置合作伙伴配置文件的更多信息,请参阅测试向 SAP 发送 IDoc。
提示:可以使用事务代码 WE60 搜索不同 IDoc 类型的段文档。
测试发送 IDoc 到 SAP
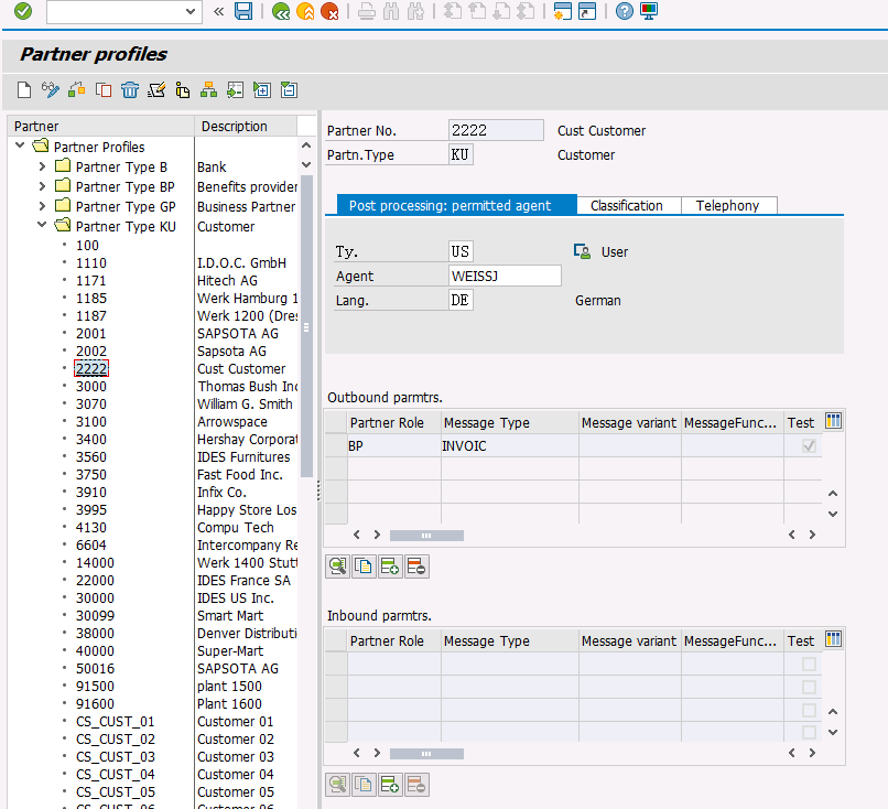
要测试向 SAP 发送 IDoc,首先需要将 SAP 系统配置为具有知行之桥的合作伙伴配置文件。以下步骤将展示如何使用订单 IDoc 进行此操作。
-
创建一个合作伙伴。转到事务代码 WE20 并定义一个合作伙伴配置文件。需要为客户将合作伙伴类型设置 KU,将合作伙伴编号设置为有效的客户编号。

-
然后需要为 ORDERS 文档添加一个入库参数。该文档的消息类型为 ORDERS,在入库选项卡上,需要将流程代码设置为 ORDE,以告诉 SAP 系统收到采购订单 ORDERS 文档时,如何创建销售订单。

-
将客户分配到销售部门。必须将第一步中配置的客户分配给一个销售组织、分销渠道和部门。转到事务 VOE2,在 EDSDC 表中配置这些设置。